New VMware fling: Onyx for the Web Client
July 16, 2015 1 Comment
VMware Onyx has been a very popular fling for many years. You can use Onyx to create PowerCLI code by performing actions in the VMware vSphere client. The created PowerCLI code does exactly what you did in the client. The PowerCLI code can easily be adapted to your own needs.
Unfortunately Onyx was not available for the vSphere Web Client. This was a pitty because since vSphere 5.1, new features were not built into the vSphere client. So you could not use Onyx to create PowerCLI for the new vSphere features. I am very happy that VMware now has released a new fling: Onyx for the Web Client.
Installing Onyx for the Web Client
Onyx for the Web Client requires vSphere Web Client version 6.0. Because the installation of Onyx for the Web Client replaces core Web Client files, VMware recommends to install Onyx for the Web Client in a test or development environment only.
Onyx for the Web Client comes with an installation guide, that shows you how to install the software on a Virtual Center Virtual Appliance (VCVA) or on vCenter for Windows.
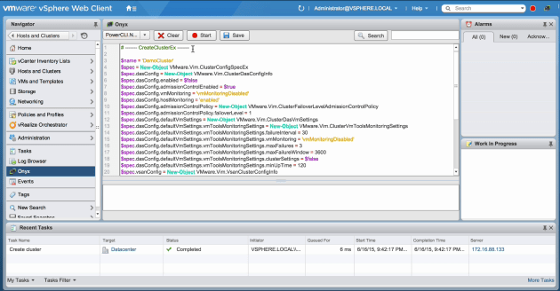
Using Onyx for the Web Client
The next screen shot shows you Onyx for the Web Client in action. In the top left corner of the window you will see two new buttons. The left button is the start and stop recording button. After starting a recording, PowerCLI code will be created for all of the actions you perform in the web client. To stop recording, push the same button again.
Clicking on the button on the right, will open the Onyx window you can see in the screen shot. The Onyx window shows you the created PowerCLI code.
Downloading Onyx for the Web Client
You can download Onyx for the Web Client and all of the other VMware flings from: Onyx for the Web Client





Pingback: Newsletter: July 18, 2015 | Notes from MWhite